Gradio UI¶
OrionBelt includes an interactive web UI built with Gradio for exploring and testing the compilation pipeline visually.
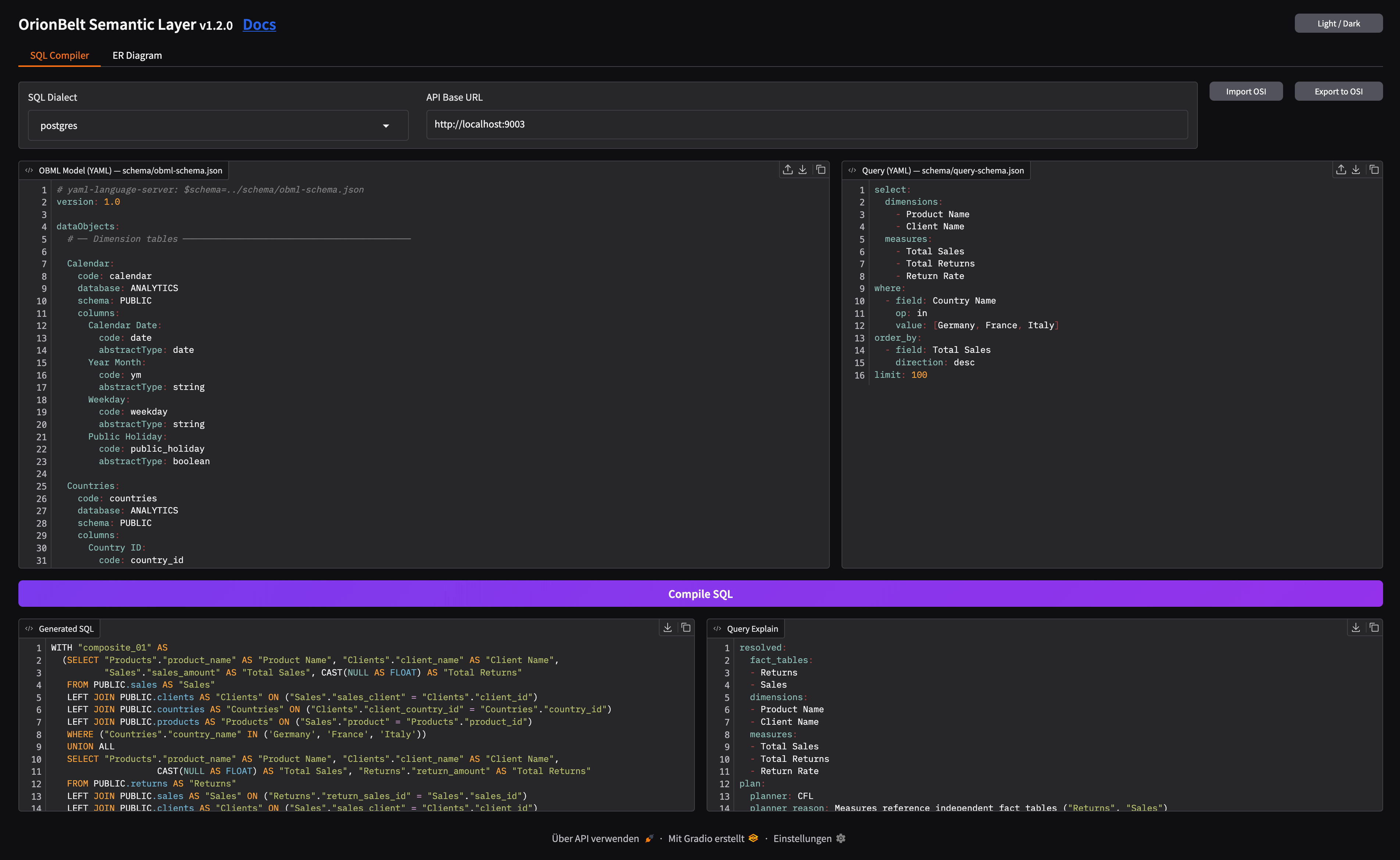
Features¶
- Side-by-side editors — OBML model (YAML) and query (YAML) with syntax highlighting
- Dialect selector — Switch between all 8 supported SQL dialects
- One-click compilation — Compile button generates formatted SQL output
- SQL validation feedback — Warnings and validation errors from sqlglot are displayed as comments above the generated SQL
- Query execution — Execute compiled queries against a connected database with locale-aware number formatting, right-aligned numeric columns, TSV download, and clipboard copy
- Response metadata — Collapsible panel showing execution metadata as YAML: dialect, row count, timing, timezone, column types and format patterns, and resolved query plan (fact tables, dimensions, measures)
- ER Diagram tab — Visualize the semantic model as a Mermaid ER diagram with left-to-right layout, FK annotations, dotted lines for secondary joins, and an adjustable zoom slider
- OSI Import / Export — Import OSI format models (converted to OBML) and export OBML models to OSI format, with validation feedback
- Dark / light mode — Toggle via the header button; all inputs and UI state are persisted across mode switches
The bundled example model (examples/sem-layer.obml.yml) is loaded automatically on startup.


The ER diagram is also available as download (MD or PNG) or via the REST API.
Local Development¶
For local development, the Gradio UI is automatically mounted at /ui on the REST API server:
Standalone Mode¶
The UI can also run as a separate process, connecting to the API via API_BASE_URL:
uv sync
uv run orionbelt-api # API on :8000
uv run orionbelt-ui # UI on :7860
API_BASE_URL=http://remote-api:8080 uv run orionbelt-ui # point to remote API
Live Demo¶
The hosted demo is available at:
API endpoint: https://orionbelt.ralforion.com — Interactive docs: Swagger UI | ReDoc